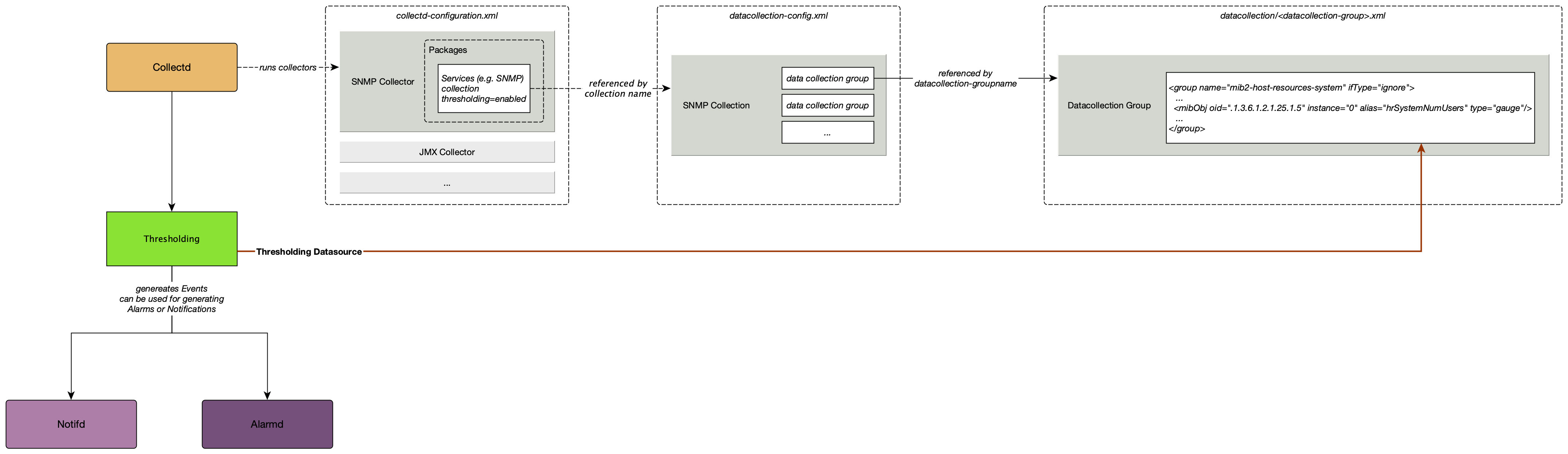
Thresholding A threshold lets you define limits against network performance metrics of a managed entity to trigger an event when a value goes above or below the specified limit. High Low Absolute value Relative change How thresholding works in Horizon Horizon uses collectors to implement data collection for a particular protocol or family of protocols (SNMP, JMX, HTTP, XML/JSON, WS-Management/WinRM, JDBC). You can specify configuration for a particular collector in a collection package: essentially the set of instructions that drives the behavior of the collector. The Collectd daemon gathers and stores performance data from these collectors. This is the data against which Horizon applies thresholds. Thresholds trigger events when a specified threshold value is met. You can further create notifications and alarms for threshold events. Horizon uses four thresholding algorithms to trigger an event. See Set Up a Threshold in the Quick Start section for more information. Horizon applies these threshold algorithms against any performance data (telemetry) collected by collectd or pushed to telemetryd. This includes, but is not limited to, metrics such as CPU load, bandwidth, disk space, and so on. For information on setting and configuring collectors, collectd, and the collectd-configuration.xml file, see Performance Management. SNMP Profiles Threshold Creation