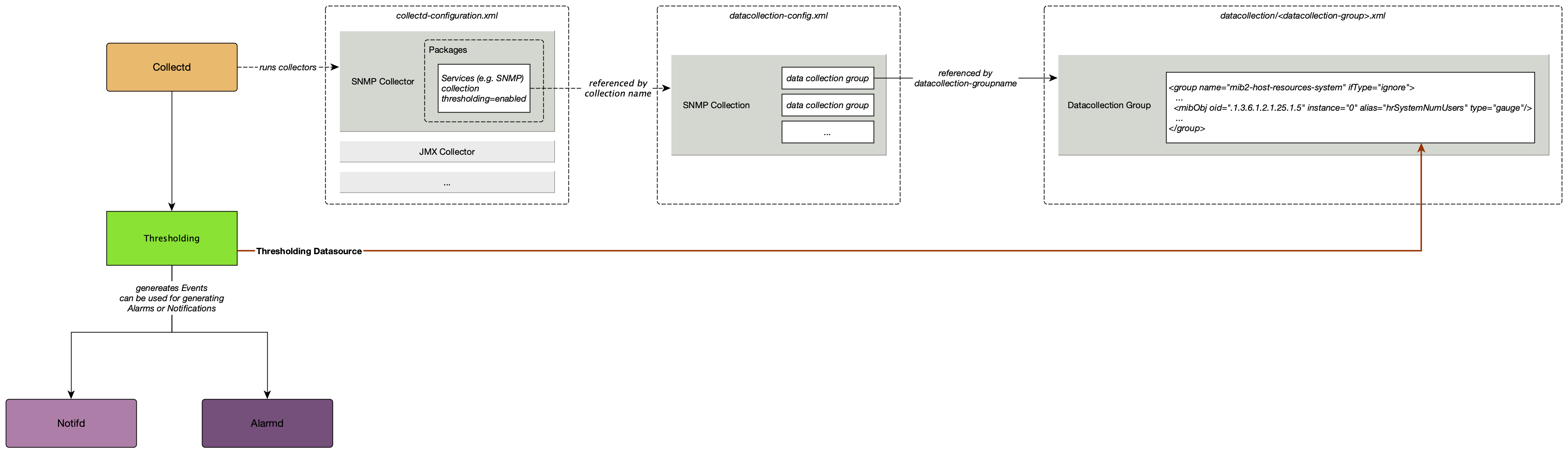
Thresholding Thresholding lets you define limits against network performance metrics of a managed entity to trigger an event when a value goes above or below the specified limit. High Low Absolute Value Relative Change How thresholding works in Horizon Horizon uses collectors to implement data collection for a particular protocol or family of protocols (SNMP, JMX, HTTP, XML/JSON, WS-Management/WinRM, JDBC). You can specify configuration for a particular collector in a collection package: essentially the set of instructions that drives the behavior of the collector. The Collectd daemon gathers and stores performance data from these collectors. This is the data against which Horizon applies thresholds. Thresholds trigger events when a specified threshold value is met. You can further create notifications and alarms for threshold events. What triggers a thresholding event? Horizon uses four thresholding algorithms that trigger an event when the data source value: Low - equals or drops below the threshold value and re-arms when it equals or comes back up above the re-arm value (for example, available disk space falls under the specified value) High - equals or exceeds the threshold value, and re-arms when it equals or drops below the re-arm value (for example, bandwidth use exceeds the specified amount) Absolute - changes by the specified amount (for example, on a fiber-optic link, a change in loss of anything greater than 3 dB is a problem regardless of what the original or final value is) Relative - changes by percent (for example, available disk space changes more than 5% from the last poll) These thresholds can be basic (tested against a single value) or an expression (evaluated against multiple values in an expression). Horizon applies these algorithms against any performance data (telemetry) collected by collectd or pushed to telemetryd. This includes, but is not limited to, metrics such as CPU load, bandwidth, disk space, and so on. The basic walk-through focuses on how to set simple thresholds using default values in the Horizon setup. For information on setting and configuring collectors, collectd, and the collectd-configuration.xml file, see Performance Management. SNMP Profiles Basic Walk-Through